Four51 connector Read in Jitterbit Design Studio
The Four51 read activity available within the Four51 connector allows you to read existing data in Four51 via the OrderCloud API using Jitterbit.
Note
Before you set up a Four51 read operation, you will need to have a Four51 endpoint defined. For more information on creating an endpoint, see Four51 connector endpoint.
This page describes how to read existing data in Four51 using an example of getting an existing buyer address using Jitterbit. This example uses the same buyer address that was created as an example within Four51 connector create.
Important
This example is used for demonstration purposes only and does not cover all options available in the product; please refer to Design Studio for more comprehensive documentation.
The following sections are divided up into beginning the read activity, defining the operation components, and deploying and executing the operation.
Creating a Four51 Read operation
Note
If you are not already familiar with Jitterbit, see Get started or Design Studio for detailed information on how to use the product.
-
Within your project within Jitterbit Studio, there are several ways to begin a new Four51 read activity. Each of the following options will start the Four51 Read Wizard to guide you through the process.
- Go to File > New > Connectors > New Four51 Read.
- In the tree on the left under Connectors, right-click on the Four51 category, then select New Four51 Read.
- In the tree on the left under Connectors, double-click on the Four51 category, then right-click on Four51 Read Activities and select New Four51 Read.
- In the top toolbar, click the connector icon (orange jigsaw piece)
. In the popup, select Four51, then select Four51 Read.
-
The Endpoint screen of the Four51 Read Wizard should open in the main view of Studio. This screen asks to select the endpoint that you would like to get existing data in. You should have already set up your endpoint in Four51 connector endpoint. Use the dropdown to select the appropriate endpoint. Click Next when finished.

-
The next screens in the Four51 Read Wizard help you drill down to the specific object you want to get data in. The first of these screens, Section, asks you to select one of the listed top-level categories within Four51: "Authentication," "Buyer," "Ordering," "Organization," or "UserPerspective."
Note
You can figure out which selections to make by referencing the OrderCloud API. For example, these five top-level categories correspond directly with those listed on the left side of the OrderCloud API Console. The remaining object selection screens also follow the organization of the OrderCloud API.
In the example, we want to get an existing buyer address, so we select the "Buyer" section and click Next to continue.

-
The next screen in the Four51 Read Wizard, called Resource, displays the resources available within the selected section. In the example, since we want to get an existing address, we select "Addresses" and click Next to continue.

-
The final selection screen in the Four51 Read Wizard, called Resource Endpoint, displays the final objects available for the selected resource. In the example, to read an existing address, we select the "Get a Single Address" option. Click Finish to continue.
Note
The resource endpoints available for each section resource depend on the type of Four51 activity selected for the operation (i.e. create, read, update, patch update, or delete activity).

-
Jitterbit will then proceed with creating an API request and response structure that will allow data to be read via the OrderCloud API. A new tab should appear in Studio called Four51 Read Activities. You can rename your read activity here if desired; in the example ours is called "Four51 Read - Buyer > Addresses > Get a Single Address." You can also use the + - buttons or arrows to expand all elements within each structure.

Note
The "xp" in the structure above stands for "Extended Properties" and is part of the OrderCloud API. This property allows you to add custom fields to most objects. To learn more about how to use the XP property, see Four51 connector advanced.
-
Next, on the same screen, click the button Create Operation located under Use in an Integration in the upper right corner. This will create the Jitterbit operation that will get the existing buyer address from Four51.
-
A new tab should open in Studio called Operations, containing a graphical representation of the read activity.

Note
The icons for Source, Request, Response, and Target in the image above are placeholders for the operation components, which we will define in the next section.
Save your operation by clicking either the single disk icon to save just this operation or the multiple disk icon to save all changes in your integration project. You should see the asterisk on the Operations tab and operation title disappear as your new read activity is now created and saved to your project.
Defining the operation components
Next we need to define the other components of the operation that appear within the graphical representation, including Source, Request, Response, and Target.
You can either return to the graphical representation of the operation you have created and double-click each icon to configure each component, or you can create the Source, Request, Response, and Target separately and then drag and drop them from the tree on the left directly onto the icons in the visual representation of your operation.
Many different types of data can be used for each component of the operation. To learn more about additional customization options, refer to the Design Studio section of our documentation.
-
Source: For purposes of simplifying this example, the source will be hard-coded. Therefore we will remove the source by right-clicking on the source icon in the operation graph and selecting Remove From Graph.
Note
A variety of source types are available in Jitterbit. See Sources for more.
-
Target: Double-click on the Target icon. In the example, we will record the response from the OrderCloud API to a temporary text file to provide information about success/failure. Click the Create New Target button, give your target a Name (e.g. 'Read Single Target'). Next, for this example we want to write to the default temporary storage location on our private agent, so we select a Type of "Temporary Storage" and enter a Filename of 'Read_Single.txt' for the example.
Note
You can also output to a variety of different target types. The type does not have to be the same as the source type. See Sources and targets for options.
-
Request: Double-click on the Request icon and select Create New Transformation. This will open the Transformation Wizard which will walk you through creating the request.
Note
Additional information on request structures is provided under Transformations.
-
On the first screen, Name, provide a Name for your transformation or leave as the default. Then use the Source dropdown to select the source for the transformation. In the example our source is hard-coded so we will select "None." Click Finish to continue.
-
The Transformations tab should open where you can complete your mapping. Use the + to expand the items in the target tree on the right. In a standard transformation, you would drag and drop each field you would like to be mapped from one tree to the other. For this example, to hard-code the source, double-click each field in the target side and type the following values used in the example into the script:
TARGET: INPUT > GetaSingleAddress > Parameters Script buyerID <trans>"TestBuyerID0001"</trans>addressID <trans>"TestAddressID0000"</trans>Note
The buyerID above is the existing ID of the Buyer Organization that the address is within, and the addressID above is the existing ID of the new address that was created during the Four51 connector create example.
After hard-coding the source, your transformation mapping should look similar to that shown below.

-
-
Response: Double-click on the Response icon and select Create New Transformation. This will open the Transformation Wizard which will walk you through creating the response.
Note
Additional information on response structures is provided under Transformations.
-
On the first screen, Name, provide a Name for your transformation or leave as the default. Then use the Target dropdown to select the target for the transformation. In the example we want to use the response from the OrderCloud API, so we select "Four51 Function Response." Click Next to continue.
-
On the next screen, Target, select the radio button for the type of activity you want to use the response from. In this case, we want to use the response from the read activity we have just set up, so choose "Read." Click Next to continue.
-
The Target screen will now display a dropdown menu to select the activity. Choose the read activity you have just set up. The request and response structures associated with the selected read activity should now appear. Click Finish to continue.
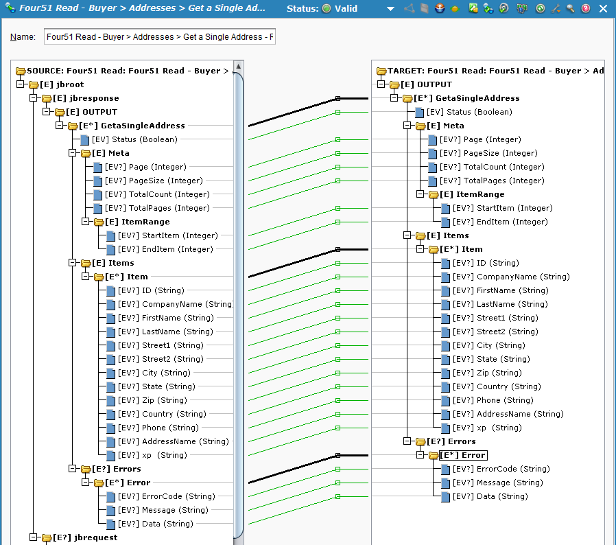
-
The Transformations tab should open where you can complete your mapping. Use the + to expand the source and target sides. Click and drag the "OUTPUT" folder from the left side (source side) to the "OUTPUT" folder on the right side (target side). Your mapping screen should now look similar to that below.

Note
If you are dealing with large amounts of data, you can also use the pagination, searching, filtering, or sorting options described in Four51 connector advanced .
-
Your configured operation should look similar to the example shown below.

Deploying and executing the operation
With the Four51 read activity fully configured, we are ready to deploy and execute the operation.
-
From the Operations tab, click the deploy
icon. -
Then click the execute
icon to place the operation in the queue for execution. -
In the lower portion of the screen, the Operation monitor should indicate that your operation was run successfully. If not, you can double-click the Status icon to view any log messages.

-
You should also now see the output response that was mapped to your target file 'Read_Single.txt'. In the example, the file is now created in temp storage on the private agent (i.e. default '/tmp/jitterbit/TemporaryStorage' for Linux or 'C:\Windows\Temp\Jitterbit\' for Windows). The status of '1' indicates the operation was successful.
<?xml version="1.0" encoding="UTF-8"?> <ns:OUTPUT xmlns:ns="urn:F51oln-res:document:F51oln:oln:entities"> <GetaSingleAddress> <Status>1</Status> <Meta> <ItemRange/></Meta> <Items> <Item> <ID>TestAddressID0000</ID> <CompanyName>Test Company</CompanyName> <FirstName>First</FirstName> <LastName>Last</LastName> <Street1>Main Street</Street1> <City>San Francisco</City> <State>CA</State> <Zip>123456</Zip> <Country>US</Country> <Phone>123456789</Phone> <AddressName>Test_Address</AddressName> </Item> </Items> </GetaSingleAddress> </ns:OUTPUT> -
Since this was a read operation, there are no changes within the OrderCloud API. However, you can still read the same information from the OrderCloud API Console under Buyer > Addresses.
